x402 프로토콜을 통해 인터넷은 광고를 건너뛰고 소액결제 시대로 진입할 수 있습니다.
블록체인 기술로 소액 결제가 가능해졌습니다. x402는 광고에서 소액결제로 인터넷 경제 모델을 바꾸고, 대행사 중심의 인터넷 시대를 준비할 것입니다. 이 글은 DeepChao TechFlow가 정리, 편집, 작성한 @_0xarayan의 글을 바탕으로 작성되었습니다.
(이전 요약: 'x402' 복호화: AI 시대 결제 신뢰 재구축, 차세대 기계 문명을 이끄는 성배)
(배경 보충: x402 프로토콜이란? AI 에이전트 시대 온라인 결제 혁명을 시작하는 방법)
수십 년 동안 온라인 광고는 인터넷이 살아남을 수 있는 유일한 길이었다.
모두가 관심을 끌기 위해 경쟁하고 있습니다. 이 목표를 달성하기 위해 회사는 사용자에 대해 가능한 모든 데이터를 수집하고 사용자 프로필을 생성하며 사용자에게 광고를 표시합니다.

인터넷에서 이 단일 모델은 현재 수조 달러 가치가 있는 시장을 열었습니다.
웹에는 항상 금융이 존재했습니다.
- 결제 제공업체와 협력
- 페이월을 설치하여 웹사이트 액세스를 제한하거나
- 또는 광고를 표시
하지만 소액 결제(1달러 미만)는 경제적으로 실행 가능한 적이 없었으므로(Visa/Mastercard 청구 ~2% + 거래 비용당 $0.10) 광고가 유일한 수단이 되었습니다. 모델:
- 사용자는 무료로 대규모 콘텐츠에 액세스할 수 있습니다.
- 광고주는 사용자 그룹을 정확하게 타겟팅하여 제품을 홍보할 수 있습니다.
- 콘텐츠 게시자는 콘텐츠로 수익을 올릴 수 있습니다.
이는 모두에게 윈윈(win-win)입니다.
세계가 점점 에이전시 시대로 나아가면서:
- 에이전트는 콘텐츠 소비자인 인간을 대체하기 시작하고 점차 중간 계층이 됩니다.
- 광고주는 더 이상 인간에게 직접 광고를 할 수 없게 되고 광고 경제는 붕괴될 것입니다.
- 에이전트는 콘텐츠를 '크롤링'하거나 콘텐츠를 직접 구매합니다.
- API(응용 프로그래밍 인터페이스)는 브라우저나 프록시 브라우저를 통해 상호 작용하는 대신 기본 통신 모드가 됩니다.

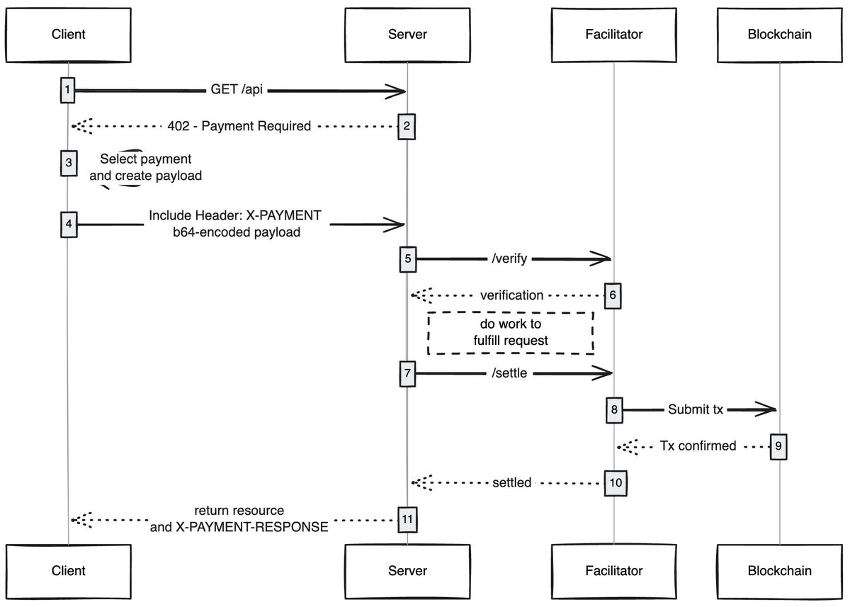
웹이 콘텐츠를 스크랩하거나 훔치는 것은 재정적으로 불가능하므로 콘텐츠 게시자는 사이트에 대한 소액 결제로 전환할 것이며 대행사는 이러한 비용을 지불할 방법이 필요합니다. 수십 년 동안 블록체인이 출현할 때까지 소액 결제는 불가능했습니다.
@Solana와 같은 블록체인은 사용자 착취를 방지하면서 대규모 소액 결제를 가능하게 합니다.
x402는 다음을 달성할 수 있는 402 표준을 기반으로 하는 통합 인터페이스입니다.
- 소비자는 콘텐츠 비용을 지불하고
- 게시자는 콘텐츠 비용을 청구합니다.
이 모든 것이 중개인(Visa 또는 Mastercard 등) 없이 이루어지므로 대리인 기반 소액 결제가 현실화됩니다.

클라이언트(프록시/브라우저)가 콘텐츠 액세스 요청을 보내면 콘텐츠 호스트가 응답하고 콘텐츠 요금 지불을 요청합니다. 클라이언트가 결제를 완료한 후 콘텐츠 액세스 권한을 얻을 수 있어 프록시 네트워크의 새로운 경제가 열립니다.
흥미로운 사용 사례
가스 없는 사용자 경험: 아직 탐구되지 않은 영역 중 하나는 x402를 통해 사용자가 모든 네트워크에서 가스 없는 거래 경험을 달성할 수 있는 방법이라고 생각합니다. 사용자는 거래를 완료하기 위해 지갑에 자산만 있으면 됩니다.
x402 브라우저: 누군가 Chromium을 포크하고 x402를 브라우저에 통합해야 합니다. @Brave는 실제로 이 작업을 수행해야 합니다. 그들은 암호화 분야에 대한 사용자 인식이 뛰어나고 이미 지갑 기능을 갖추고 있으며 기본적으로 IPFS를 지원합니다. 제 생각에는 그들이 해낼 가능성이 가장 높은 팀이라고 생각합니다.
온체인 마켓플레이스: 기존 시장에는 탐색 문제가 있습니다. @CoinbaseDev는 바자회(힌디어 "바자회")를 도입하여 이 문제를 해결했지만, 이는 중앙에서 관리되는 마켓플레이스이며 항상 특정 제한 사항이 있습니다. 누군가는 누구나 자신이 판매하는 콘텐츠(API/뉴스레터/도서 등)를 추가할 수 있도록 온체인 디렉터리를 만들고 OpenRouter가 모델을 평가하는 방법과 같은 디렉터리에 채점 메커니즘을 내장해야 합니다.
광고 건너뛰기: 다른 기술과 마찬가지로 전 세계가 x402에 적응하는 데는 시간이 걸립니다. 그동안 소액 결제를 통해 광고를 건너뛸 수 있으며 이는 x402의 자연스러운 개발 방향이 될 것입니다. 사용자는 원하는 일일 지출 한도를 설정할 수 있으며, YouTube를 방문하면 x402 브라우저가 자동으로 광고를 건너뛰고 광고주에게 비용을 지불합니다.
저는 단순한 기술이 얼마나 새로운 경제를 창출할 수 있는지에 항상 놀라는데, x402도 그 중 하나입니다.
이 분야에서 발전하고 계시다면 판매자이시든 구매자이시든 저에게 연락주세요. 우리는 당신을 위해 무언가를 만들고 있습니다.